Pengertian
Fungsi
Kelebihan
Dedicated Hosting Server adalah layanan hosting di mana seorang pengguna mendapatkan akses penuh dan eksklusif ke seluruh server fisik tanpa harus berbagi sumber daya dengan pengguna lainnya.
memberikan tingkat kontrol yang tinggi atas server Anda. Anda dapat mengatur dan mengoptimalkan lingkungan server sesuai kebutuhan Anda, memilih sistem operasi yang sesuai, dan menginstal perangkat lunak serta aplikasi khusus sesuai preferensi pengguna.
- Keamanan data, Dedicated server memberikan keamanan data yang lebih baik karena Anda adalah satu-satunya pengguna server.
- Kinerja lebih cepat, Dedicated server memberikan kinerja yang konsisten dan cepat.
- Konfigurasi fleksibel, Dedicated server memberikan fleksibilitas yang lebih besar dalam menyesuaikan konfigurasi server.
A. Install Vmware
B. Install GNS3
C.Install template perangkat jaringan di GNS3
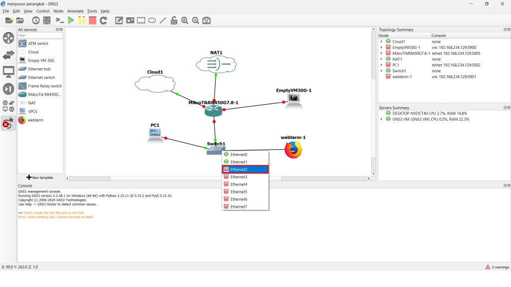
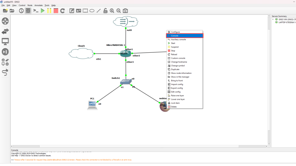
D. Menyusun Perangkat Jaringan di GNS3
E. Konfigurasi Mikrotik Router
F. Install Debian 12 Server
G. Install aaPanel
H. Setting Domain, Database & Website
